Varun Khurana

ML Research Associate 2, Adobe Systems
📍 New Delhi, India

prof_pic.jpg

Why do some news articles go viral while others with identical information don’t? Why do people click one recommendation but ignore another, even when both are equally relevant?

I build models that predict, optimize and explain human behavior, bridging large language models, natural language processing, computer vision and behavioral science to help machines understand not just what people see, but what makes them engage.

I am a Research Associate at Adobe Systems, working in the Media and Data Science Research (MDSR) Lab with Yaman Kumar Singla and Balaji Krishnamurthy. My research spans three connected thrusts: (i) predicting engagement and attention signals from human interactions with content, (ii) optimizing generative models for behavioral objectives, and (iii) explaining behavioral drivers with interpretable features. I have published at top-tier conferences including ICLR, EACL, NAACL and WACV, and have filed multiple patents for my work.

I completed my B.Tech (Hons.) in Computer Science & Engineering with a Minor in Economics from IIIT Delhi in 2023, where I was consistently recognized on the Dean’s List of Academic Excellence for three consecutive years. During my undergraduate studies, I completed my Bachelor’s thesis on multimodal advertisement understanding advised by Prof. Rajiv Ratn Shah at MIDAS Lab, and developed graph-based models for automatic grading with Prof. Mukesh Mohania.


My long-term vision is to build behavior models that understand how human preferences evolve over time, continuously learn from experience, operate from limited behavioral signals and provide interpretable insights that practitioners can trust.

Read more about my research background and vision.


Let’s Connect

I am always interested in discussing:

  • Research collaborations and ideas at the intersection of machine learning and behavioral science
  • Opportunities in AI research labs (academic or industry)


Recent News

Nov 2025 Our paper “BrandFusion: Aligning Image Generation with Brand Styles” has been accepted at WACV 2026! 🎉
Jan 2025 Our paper “Measuring And Improving Engagement of Text-to-Image Generation Models” has been accepted at ICLR 2025! 🎉
Oct 2024 Our work “AdQuestA: Knowledge-Guided Visual Question Answer Framework for Advertisements” accepted at WACV 2025.
Jul 2024 Got promoted to Research Associate 2 at Adobe Systems! 🎉
Jun 2023 Joined Adobe Systems full time as ML Research Associate in the Media and Data Science Research Lab! 🚀
May 2023 Graduated from IIIT Delhi with a B.Tech (Honors) in Computer Science and Engineering and Minor in Economics! 🎓
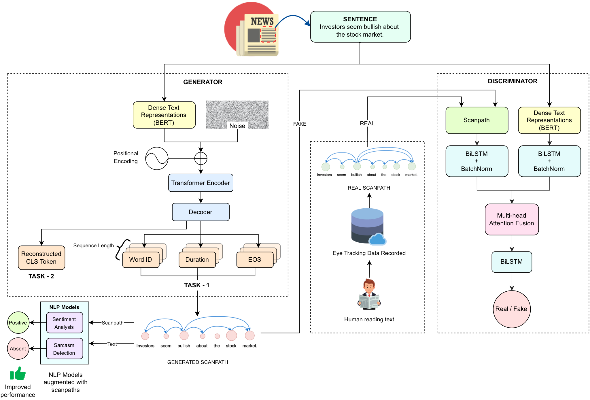
Feb 2023 Our work “Synthesizing Human Gaze Feedback for Improved NLP Performance” got accepted at EACL 2023! 🎉
May 2022 Joined Adobe as a Research Intern in the Media and Data Science Research Lab! 🚀
Apr 2022 Our work “Multi-Relational Graph Transformer for Automatic Short Answer Grading” got accepted at NAACL 2022, selected for oral presentation! 🎉
All news →

Selected Publications

  1. WACV
    gupta2026brandfusion.png
    BrandFusion: Aligning Image Generation with Brand Styles
    Parul Gupta, Varun Khurana, Yaman Kumar Singla, and 2 more authors
    In Winter Conference on Applications of Computer Vision, 2026
  2. ICLR
    khurana2025engagement.png
    Measuring And Improving Engagement of Text-to-Image Generation Models
    Varun Khurana*, Yaman Kumar Singla*, Jayakumar Subramanian, and 4 more authors
    In International Conference on Learning Representations, 2025
  3. EACL
    khurana2023synthesizing.png
    Synthesizing Human Gaze Feedback for Improved NLP Performance
    Varun Khurana*, Yaman Kumar*, Nora Hollenstein, and 2 more authors
    In European Chapter of the Association for Computational Linguistics, 2023
  4. NAACL-HLT
    agarwal2022multirelational.png
    Multi-Relational Graph Transformer for Automatic Short Answer Grading
    Rajat Agarwal, Varun Khurana*, Karish Grover*, and 2 more authors
    In North American Chapter of the Association for Computational Linguistics: Human Language Technologies, 2022
    Oral presentation